Nmap Executor: Scan ports, detect services, OS and run NSE scripts on a host or IP. Designed for both manual workflows and AI Agent tools in n8n.
npm install n8n-nodes-nmap-executorRun advanced network scans with Nmap directly from your n8n workflows.
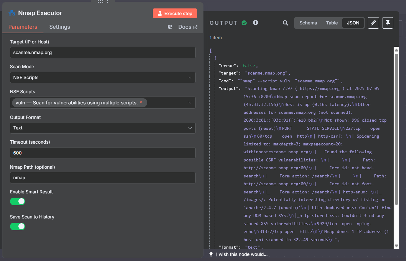
Perform Nmap scans and get structured results in your automation flows. Perfect for pentesting, service monitoring, security audits, or integrating with AI agents.
- Run basic and advanced Nmap scans (ports, service & OS detection)
- Nmap Scripting Engine (NSE) support
- Custom Nmap flags/arguments
- JSON or plain text output
- Auto-block fields with advanced options (like NSE scripts)
- Compatible with AI agents/microservice use
- Works on Linux, Mac, Windows (Nmap must be installed)
1. Install:
npm install n8n-nodes-nmap-executor
2. Configure node:
- Target host(s) (IP or domain)
- Ports to scan
- (Optional) NSE scripts or custom flags
- Output format
3. Run and get results
Output ready for other nodes, analysis, or alerts.
---
Support this project!
If you find it useful, please give it a ⭐️ or like on npm/GitHub – your support helps us improve!