SDK for managing verifiable data using digital identities on distributed ledger
npm install verifiable-dataSDK for managing verifiable data of digital identities on distributed ledger.
Corresponds to Verifiable data layer of Monetha Platform
[![Build Status][1]][2]
[1]: https://travis-ci.org/monetha/js-verifiable-data.svg?branch=master
[2]: https://travis-ci.org/monetha/js-verifiable-data
NOTE: Terms "Digital identity" and "Passport" has the same meaning and will be used interchangeably in this guide.
- Verifiable data
- Building the source
- Prerequisites
- Build
- Bootstrap
- Usage
- Deploying digital identity
- Digital identity ownership
- Digital identities list
- Writing facts
- Reading facts
- Reading facts from transactions
- Deleting facts
- Managing digital identity permissions
- Reading facts history
- Private data
- Writing private data
- Reading private data
- Reading private data from transaction hash
- Private data exchange
- Proposing private data exchange
- Getting status of private data exchange
- Accepting private data exchange
- Reading private data after private data exchange acceptance
- Closing private data exchange proposition when timed out
- Closing private data exchange after acceptance
- Opening dispute after private data exchange acceptance
- Data source registry
- Setting data source information
- Deleting data source information
- Reading data source information
- Permissioned blockchains support
- Quorum
Node.js >= 8.9.
npm >= 5.
The build process is set to be automatic you just need to install the package using:
npm install --save verifiable-data
or
yarn add verifiable-data
To bootstrap verifiable-data, we need to deploy three contracts:
1. PassportLogic - specifies upgradable behaviour of digital identities
1. PassportLogicRegistry - responsible for telling digital identities, which behaviour version to use
1. PassportFactory - responsible for digital identity creation
Monetha has already deployed this set of contracts on Ropsten and Mainnet networks.
The contract addresses deployed on Ropsten:
| Contract | Address |
|---------------|----------------------------------------------|
| PassportLogic | 0xaa8e71D8Fb521eaEdE9F11d8fd5182920Cb03229 |
| PassportLogicRegistry | 0x11C96d40244d37ad3Bb788c15F6376cEfA28CF7c |
| PassportFactory | 0x35Cb95Db8E6d56D1CF8D5877EB13e9EE74e457F2 |
The contract addresses deployed on Mainnet:
| Contract | Address |
|---------------|----------------------------------------------|
| PassportLogic | 0xA9068B8E0D0a5B2c77dF601be3bB3d168c7fc3e2 |
| PassportLogicRegistry | 0x41c32A8387ff178659ED9B04190613623F545657 |
| PassportFactory | 0x53b21DC502b163Bcf3bD9a68d5db5e8E6110E1CC |
Consider the process of deploying your own set of these contracts to experiment with our implementation. If you are going to deploy your contracts, then you will have to support them yourself.
This means that if logic of the digital identity is updated by Monetha developers, you'll need to deploy a new PassportLogic contract, register it
in an existing PassportLogicRegistry contract (by calling addPassportLogic method) and finally make it active (by calling setCurrentPassportLogic).
If you use a set of Monetha deployed contracts, then digital identity logic is always up-to-date with latest fixes and features.
Prepare in advance the address that will be the owner of the deployed contracts. Make sure that it has enough funds to deploy contracts.
In order to create a digital identity and start using it, you need to use auxiliary verifiable data layer contracts: PassportLogic, PassportLogicRegistry, PassportFactory.
To create a digital identity contract you need to know the address of the PassportFactory contract. Let's try to create a digital identity in Ropsten
using the PassportFactory contract deployed by Monetha (0x35Cb95Db8E6d56D1CF8D5877EB13e9EE74e457F2):
``js
import { PassportGenerator } from 'verifiable-data';
const generator = new PassportGenerator(web3, passportFactoryAddress);
// txConfig must be signed by passportOwnerAddress when sending it to network`
const txConfig = await generator.createPassport(passportOwnerAddress);
You will get the transaction configuration object txConfig in output of the function, which have to be signed and submitted to network. SDK intentionally does not execute transaction itself because client may want to execute it in a specific way. For example, Quorum blockchain allows submitting transactions as private and requires setting a non-standard property privateFor for this.
One of the ways to submit a transaction would be to use this web3 function with Metamask:
`js`
const receipt = await web3.eth.sendTransaction(txConfig);
Receipt will contain created digital identity address, which can be easily extracted using a helper utility:
`js`
const passportAddress = PassportGenerator.getPassportAddressFromReceipt(receipt);
After the digital identity is created, the owner must call the claimOwnership method to become a full owner:
`js
import { PassportOwnership } from 'verifiable-data';
const ownership = new PassportOwnership(web3, passportAddress);
const txConfig = await ownership.claimOwnership(passportOwnerAddress);
`
To return digital identity owner address call getOwnerAddress():
`js`
const passportOwnerAddress = await ownership.getOwnerAddress();
The digital identity factory allows you to get a list of all digital identities that have been created using this particular identity factory.
Let's try to get a list of all digital identities using the address of PassportFactory contract deployed by Monetha (0x35Cb95Db8E6d56D1CF8D5877EB13e9EE74e457F2)
in Ropsten network:
`js
import { PassportReader } from 'verifiable-data';
const reader = new PassportReader(web3);
const passports = await reader.getPassportsList('0x35Cb95Db8E6d56D1CF8D5877EB13e9EE74e457F2');
`
You should get something like this Array of objects:
`js`
[
{
passportAddress: '0x1C3A76a9A27470657BcBE7BfB47820457E4DB682',
ownerAddress: '0xDdD9b3Ea9d65cfD12b18ceA4E6f7Df4948ec4C55',
blockNumber: '5233845',
blockHash: '0x33e7d5dc34f5e8597859c319c34ef4f613238defbadcc2fda3ae65f508b45884',
transactionHash: '0x...',
...
},
...
]
The block number and transaction hash indicate the transaction in which the digital identity was created.
All digital identities use the same PassportLogic contract. Once a new logic is added to the logic registry and is
activated, it will be immediately used by all digital identities created by this factory.
After the digital identity is created, any data source can start writing data to it.
Make sure that the data source has enough funds to write the facts.
Gas usage
Cumulative gas usage in simulated backend to store number of character of a under the keyaaaaaaaaaaaaaaaaaaaaaaaaaaaaaaaa using different data types:
| Number of characters | ipfs*, gas used | txdata, gas used | bytes, gas used | string, gas used |
|---------------------:|--------------------------:|--------------------------:|-------------------:|-------------------:|
| 10 | 114245 | 70436 | 71079 | 71211 |
| 100 | 114245 | 76598 | 157571 | 157703 |
| 500 | 114245 | 103870 | 425756 | 425888 |
| 1000 | 114245 | 138016 | 781119 | 781251 |
| 5000 | 114245 | 410814 | 3563467 | 3563599 |
| 10000 | 114245 | 751864 | 7036521 | 7036653 |
| 50000 | 114245 | 3483963 | - | - |
| 100000 | 114245 | 6907662 | - | - |
| 110000 | 114245 | 7593621 | - | - |
| 120000 | 114245 | 8279814 | - | - |
| 130000 | 114245 | 8966537 | - | - |
You can write up to 100KB of data in digital identity under one key when txdata data type is used. Supported data types thatstring
can be written to the digital identity: , bytes, address, uint, int, bool, txdata, ipfshash. All types except txdatatxdata
use Ethereum storage to store the data. uses Ethereum storage only to save the block number, the data itselftxdata
remains in the transaction input data and can be read later using the SDK. Therefore, if you need to save a large amount
of data, it is better to use type of data. The disadvantage of the txdata type of data is the data can only be read
using the SDK, within the contracts this data is not available.
Data sources (aka fact providers) are ethereum accounts, which write some facts to digital identities. For example data source "Monetha"
writes user rating facts to their digital identities when users make deals in Monetha's app.
Let's try to store string hello under the key greetings as string in digital identity:
`js
import { FactWriter } from 'verifiable-data';
const writer = new FactWriter(web3, passportAddress);
const txConfig = await writer.setString('greetings', 'hello', factProviderAddress);
`
Writing facts examples:
Writes address type fact to digital identity:
`js`
const txConfig = await writer.setAddress('address_1', '0x5A0b54D5dc17e0AadC383d2db43B0a0D3E029c4c', factProviderAddress);
Writes boolean type fact to digital identity:
`js`
const txConfig = await writer.setBool('barcelona_won_uefa', false, factProviderAddress);
Writes bytes type fact to digital identity:
`js`
const txConfig = await writer.setBytes('bytes_data', [1, 2, 3], factProviderAddress);
Writes IPFS hash data type fact to digital identity:
`js`
const txConfig = await writer.setIPFSData('logo', 'QmaSjk86XyXQzeZ5JCVS2scNYiUBsmALyGBUjatEiQuc3q', factProviderAddress, ipfsClient);
Writes int type fact to digital identity:
`js`
const txConfig = await writer.setInt('lt_population', 2848000, factProviderAddress);
Writes TX data type fact to digital identity:
`js`
const txConfig = await writer.setTxdata('tx_1', [1, 2, 3], factProviderAddress);
Writes uint type fact to digital identity:
`js`
const txConfig = await writer.setUint('jonas_rating', 4294100000, factProviderAddress);
Writes private data type fact to digital identity (read more about private data in Private data):
`js`
const txConfig = await writer.setPrivateData('secret_message', [1, 2, 3], factProviderAddress, ipfsClient);
After the data source has written the public data to the digital identity, the data can be read by anyone.
To read the data you need to know:
- the address of the digital identity
- the address of the data source who stored the data
- the key under which the data was stored
- the type of data
Let's try to retrieve string from digital identity that was stored by the data source under the key greetings as string data type:
`js
import { FactReader } from 'verifiable-data';
const reader = new FactReader(web3, passportAddress);
const data = await reader.getString(factProviderAddress, 'greetings');
`
Reading facts examples:
Read address type fact from digital identity:
`js`
const data = await reader.getAddress(factProviderAddress, 'address_1');
Read boolean type fact from digital identity:
`js`
const data = await reader.getBool(factProviderAddress, 'barcelona_won_uefa');
Deletes byte type fact from digital identity:
`js`
const data = await reader.getBytes(factProviderAddress, 'bytes_data');
Read IPFS hash type fact from digital identity:
`js`
const data = await reader.getIPFSData(factProviderAddress, 'logo', ipfsClient);
Read int type fact from digital identity:
`js`
const data = await reader.getInt(factProviderAddress, 'lt_population');
Read TX data type fact from digital identity:
`js`
const data = await reader.getTxdata(factProviderAddress, 'tx_1');
Read uint type fact from digital identity:
`js`
const data = await reader.getUint(factProviderAddress, 'jonas_rating');
Reads private data type fact from digital identity using digital identity owner's private key (read more about private data in Private data):
`js`
const data = await reader.getPrivateData(factProviderAddress, 'secret_message', passOwnerPrivateKey, ipfsClient);
Reads private data type fact from digital identity using secret key, generated at the time of writing the fact (read more about private data in Private data):
`js`
const data = await reader.getPrivateDataUsingSecretKey(factProviderAddress, 'secret_message', secretKey, ipfsClient);
It is possible to read fact values from fact writing transactions. Use FactHistoryReader to read facts from transactions.
Let's read a string fact from transaction hash 0x123456789...:
`js
import { FactHistoryReader } from 'verifiable-data';
const historyReader = new FactHistoryReader(web3);
const factInfo = await historyReader.getString('0x123456789...');
`
Returned object contains such data:
`js`
{
factProviderAddress: '0x123456...', // Address of data source
passportAddress: '0x321654...', // Address of digital identity that fact was written to
key: 'greetings', // Fact key
value: 'hello' // Fact value
}
Reading facts from transaction examples:
Read address type fact from transaction:
`js`
const factInfo = await historyReader.getAddress('0x123456789...');
Read boolean type fact from transaction:
`js`
const factInfo = await historyReader.getBool('0x123456789...');
Deletes byte type fact from transaction:
`js`
const factInfo = await historyReader.getBytes('0x123456789...');
Read IPFS hash type fact from transaction:
`js`
const factInfo = await historyReader.getIPFSData('0x123456789...', IIPFSClient);
Read int type fact from transaction:
`js`
const factInfo = await historyReader.getInt('0x123456789...');
Read TX data type fact from transaction:
`js`
const factInfo = await historyReader.getTxdata('0x123456789...');
Read uint type fact from transaction:
`js`
const factInfo = await historyReader.getUint('0x123456789...');
Reads private data type fact from transaction using digital identity owner's private key (read more about private data in Private data):
`js`
const factInfo = await historyReader.getPrivateData('0x123456789...', passOwnerPrivateKey, ipfsClient);
Reads private data type fact from transaction using secret key, generated at the time of writing the fact (read more about private data in Private data):
`js`
const factInfo = await historyReader.getPrivateDataUsingSecretKey('0x123456789...', secretKey, ipfsClient);
User can delete the data stored from the digital identity. Deleting a fact will result in null when you try to read it after deletion, however, fact itself is not really deleted from blockchain, since it is an immutable storage.
Let's try to delete fact under the key greetings as string from digital identity:
`js
import { FactRemover } from 'verifiable-data';
const remover = new FactRemover(web3, passportAddress);
const txConfig = await remover.deleteString('greetings', factProviderAddress);
`
Deleting facts examples:
Deletes address type fact from digital identity:
`js`
const txConfig = await remover.deleteAddress(factProviderAddress, 'address_1');
Deletes bool type fact from digital identity:
`js`
const txConfig = await remover.deleteBool(factProviderAddress, 'barcelona_won_uefa');
Deletes byte type fact from digital identity:
`js`
const txConfig = await remover.deleteBytes(factProviderAddress, 'bytes_data');
Deletes IPFS hash type fact from digital identity:
`js`
const txConfig = await remover.deleteIPFSHash(factProviderAddress, 'logo', IIPFSClient);
Deletes int type fact from digital identity:
`js`
const txConfig = await remover.deleteInt(factProviderAddress, 'lt_population');
Deletes txdata type fact from digital identity:
`js`
const txConfig = await remover.deleteTxdata(factProviderAddress, 'tx_1');
Deletes uint type fact from digital identity:
`js`
const txConfig = await remover.deleteUint(factProviderAddress, 'jonas_rating');
Deletes private data type fact from digital identity (read more about private data in Private data):
`js`
const txConfig = await remover.deletePrivateDataHashes('secret_message', factProviderAddress);
By default any data source can write to a digital identity, but digital identity's owner can change permissions that allow only data sources from the whitelist to write to a digital identity. To do this, the owner must enable fact writing only for whitelisted data sources and add authorized data sources to the whitelist.
NOTE: Permissions can only be manipulated by digital identity owner.
Consider an example of how owner of a digital identity enables whitelist-only permissions and adds data source to the whitelist.
`js
import { Permissions } from 'verifiable-data';
const permissions = new Permissions(web3, passportAddress);
let txConfig = await permissions.setWhitelistOnlyPermission(true, passportOwnerAddress);
// Sign and submit txConfig
// ...
txConfig = await permissions.addFactProviderToWhitelist(factProviderAddress, passportOwnerAddress);
`
Also the digital identity owner can delete the data source from the list:
`js`
const txConfig = await permissions.removeFactProviderFromWhitelist(factProviderAddress, passportOwnerAddress);
Checks if factProvider is allowed:
`js`
const isAllowed = await permissions.isAllowedFactProvider(factProviderAddress);
Checks if fact provider is whitelisted:
`js`
const isWhitelisted = await permissions.isFactProviderInWhitelist(factProviderAddress);
Checks if whitelist only permission is set:
`js`
const isWhitelistEnabled = await permissions.isWhitelistOnlyPermissionSet();
The SDK allows you to see the history of absolutely all changes of facts in the digital identity.
Let's try to retrieve the entire change history for the digital identity 0x1C3A76a9A27470657BcBE7BfB47820457E4DB682
in Ropsten network :
`js`
import { PassportReader } from 'verifiable-data';
const reader = new PassportReader(web3);
const history = await reader.readPassportHistory(passportAddress);
history will contain a list of audit trace:
`js
[
{
eventType: 'Updated', // 'Updated' or 'Deleted'
dataType: 'IPFSHash', // Fact type - 'String', 'Bool', ...
factProviderAddress: '0x5b2AE3b3A801469886Bb8f5349fc3744cAa6348d', // Data source address
// TX hash where change has occurred. Can be used with FactHistoryReader to read fact value`
transactionHash: '0xd43201d6b23a18b90a53bf7ef1fffad0b04af603c039b6617601a225a129c632',
blockNumber: 5233914, // Block nr where change has occurred
key: 'monetha.jpg', // Fact key
},
...
]
Even if the value of a fact has been deleted or changed, we can read its value of previous versions prior the deletion.
Private data is stored in encrypted form in IPFS, only the IPFS hash and hash of data encryption key are saved in the blockchain.
Reading/writing private data is as simple as reading/writing public data. The differences are:
- Only digital identity owner can read the private data
- The private data source can read private data only if it saved the data encryption key
- The digital identity owner does not need to know the data encryption key, as he can decrypt all private data using his Ethereum private key
#### Writing private data
To store private data, use FactWriter.setPrivateData method.
Let's try storing this data:
- data source address: 0xd8CD4f4640D9Df7ae39aDdF08AE2c6871FcFf77E (your address)secret_message
- fact key: [1, 2, 3]
- fact value: (value must be array of bytes)
To this digital identity: 0x4026a67a2C4746b94F168bd4d082708f78d7b29f
`js
import { FactWriter } from 'verifiable-data';
import IPFS from 'ipfs';
// Prepare web3 object
...
const writer = new FactWriter(web3, 0x4026a67a2C4746b94F168bd4d082708f78d7b29f);
// ipfsClient can be any object that is able to communicate with IPFS as long as it implements
// interface IIPFSClient in 'verifiable-data'
const ipfsClient = new IPFS();
ipfsClient.on('ready', async () => {
const result = await writer.setPrivateData('secret_message', [1, 2, 3], '0xd8CD4f4640D9Df7ae39aDdF08AE2c6871FcFf77E', ipfsClient);
...
})
`
result variable will contain such object (with different values):
`js
{
// IPFS hash of directory where the encrypted data with it's metadata is stored. This data will be stored in digital identity after transaction execution
dataIpfsHash: 'Qmabcde.....',
// Byte array of secret encryption key, that is able to decrypt the data
dataKey: [255, 1, 45, ...],
// Byte array of secret encryption key's hash. This data will be stored in digital identity after transaction execution
dataKeyHash: [16, 5, 214, ...],
// Generated transaction information, which is to be executed in blockchain
tx: {
from: '0xd8CD4f4640D9Df7ae39aDdF08AE2c6871FcFf77E',
to: '0x4026a67a2C4746b94F168bd4d082708f78d7b29f',
nonce: 12,
gasPrice: '0x1',
gasLimit: 21000,
value: 0,
// Encoded transaction data. Ready to be signed and sent to ethereum network
data: 'c421da14510...',
}
}
`
As we can see, data is stored publicly in IPFS at address result.dataIpfsHash. However, it can only be decrypted using digital identity owner's private key (only known by digital identity owner) or generated secret encryption key result.dataKey (only known by data source).
At this stage data is stored to IPFS, but not yet in blockchain digital identity. To complete this - execute the transaction in blockchain using the transaction config provided in result.tx. SDK only generates information about transaction, but execution is left up to SDK consumer, because the ways how transaction can be submitted to blockchain can vary. One possibility is to use web3.eth.sendTransaction({...}).
#### Reading private data
After the data source has written the private data to the digital identity, the data can be read either by digital identity owner or by data source (only if he's saved the secret encryption key). To read private data, the following data should be provided:
- digital identity address
- data source address
- fact key
- if the data is read by the data source, he needs to specify secret encryption key
- if the data is read by the owner of the digital identity, he needs to specify his private key
Let's try retrieving private data using:
- digital identity 0x4026a67a2C4746b94F168bd4d082708f78d7b29f:0xd8CD4f4640D9Df7ae39aDdF08AE2c6871FcFf77E
- data source address: secret_message
- fact key:
`js
import { FactReader } from 'verifiable-data';
import IPFS from 'ipfs';
// Prepare web3 object
...
const reader = new FactReader(web3, 0x4026a67a2C4746b94F168bd4d082708f78d7b29f);
// ipfsClient can be any object that is able to communicate with IPFS as long as it implements
// interface IIPFSClient in 'verifiable-data'
const ipfsClient = new IPFS();
ipfsClient.on('ready', async () => {
// Read data as a DIGITAL IDENTITY OWNER using owner's Ethereum wallet private key
const passportOwnerPrivateKey = '
let result = await reader.getPrivateData('0xd8CD4f4640D9Df7ae39aDdF08AE2c6871FcFf77E', 'secret_message', passportOwnerPrivateKey, ipfsClient);
...
// Read data as a DATA SOURCE using secret encryption key (from variable result.dataKey after fact writing)
const secretEncryptionKey = '0x...';
result = await reader.getPrivateDataUsingSecretKey('0xd8CD4f4640D9Df7ae39aDdF08AE2c6871FcFf77E', 'secret_message', secretEncryptionKey, ipfsClient);
...
})
`
result variable will now contain decrypted value [1, 2, 3].
In order to read hashes which are only stored in blockchain (not data in IPFS), we can use:
`js`
result = await reader.getPrivateDataHashes('0xd8CD4f4640D9Df7ae39aDdF08AE2c6871FcFf77E', 'secret_message');
This will return:
`js
{
// IPFS hash of directory where the encrypted data with it's metadata is stored.
dataIpfsHash: 'Qmabcde...',
// Byte array of secret encryption key's hash.
dataKeyHash: '0x1005d6...',
}
`
#### Reading private data from transaction hash
There is a possibility to read private data from blockchain transaction as well. Using same conditions as in previous example, we can retrieve private data from transaction using FactHistoryReader like this:
`js
import { FactHistoryReader } from 'verifiable-data';
...
const historyReader = new FactHistoryReader(web3, 0x4026a67a2C4746b94F168bd4d082708f78d7b29f);
...
// This is hash of transaction which stored fact data to blockchain
const txHash = '0x123...';
// Read data as a DIGITAL IDENTITY OWNER using owner's Ethereum wallet private key
const passportOwnerPrivateKey = '
let result = await historyReader.getPrivateData(txHash, passportOwnerPrivateKey, ipfsClient);
...
// Read data as a DATA SOURCE using secret encryption key (from variable result.dataKey after fact writing)
const secretEncryptionKey = '0x...';
result = await historyReader.getPrivateDataUsingSecretKey(txHash, secretEncryptionKey, ipfsClient);
...
`
result variable will now contain information about fact as well as decrypted value:
`js`
{
factProviderAddress: '0xd8CD4f4640D9Df7ae39aDdF08AE2c6871FcFf77E',
passportAddress: '0x4026a67a2C4746b94F168bd4d082708f78d7b29f',
key: 'secret_message',
value: [1, 2, 3],
}
In order to read hashes which are only stored in blockchain (not data in IPFS), we can use:
`js`
result = await historyReader.getPrivateDataHashes(txHash);
This will return:
`js
{
factProviderAddress: '0xd8CD4f4640D9Df7ae39aDdF08AE2c6871FcFf77E',
passportAddress: '0x4026a67a2C4746b94F168bd4d082708f78d7b29f',
key: 'secret_message',
value: {
// IPFS hash of directory where the encrypted data with it's metadata is stored.
dataIpfsHash: 'Qmabcde...',
// Byte array of secret encryption key's hash.
dataKeyHash: '0x1005d6...',
}
}
`
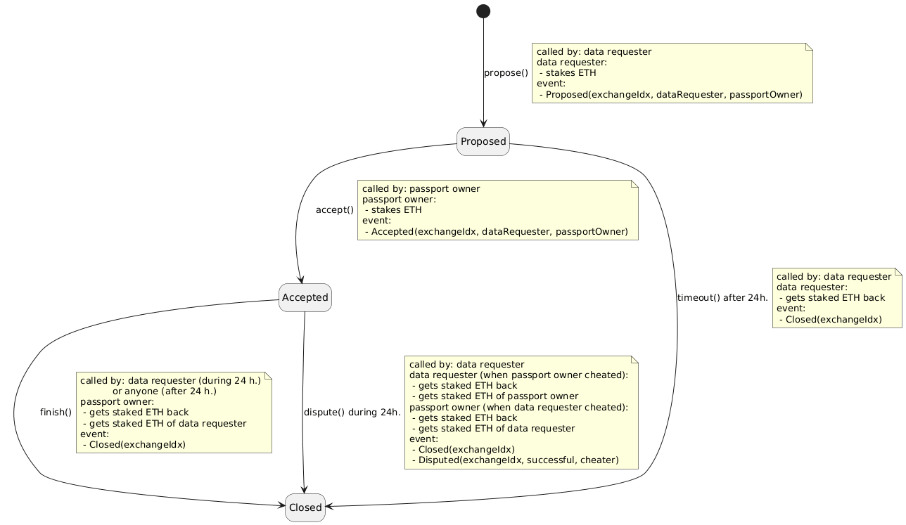
Private data exchange engine enables participants to exchange private data via digital identities in a secure manner. Anyone can
request private data from the digital identity of user. This is achieved by running an interactive protocol between the digital identity
owner and the data requester.
How it works:
1. The data requester initiates retrieval of private data from a digital identity by calling PrivateDataExchanger.propose() method. When executing this
method, the data requester specifies which data source data he wants to read, encrypts exchange key with the digital identity
owner's public key and transfers to the digital identity the funds that he is willing to pay for the private data.
2. The digital identity owner receives an event from the Ethereum blockchain or directly from the data requester for the data
exchange proposition. If he is satisfied with the proposal, he executes the PrivateDataExchanger.accept() method. When executing this method,
the digital identity owner encrypts the data encryption key with the exchange key of data requester and
transfers the same amount of funds as the data requester to the digital identity as a guarantee of the validity of the data encryption key.
The digital identity owner has 24 hours to accept private data exchange. 24 hours after the exchange proposition, the data
requester can close the proposition and return staked funds back by calling PrivateDataExchanger.timeout() method.
3. The data requester receives an event from the Ethereum blockchain or directly from the digital identity owner about accepted
private data exchange. It decrypts the data access key using exchange key and reads private data using PrivateDataExchanger.getPrivateData() method.PrivateDataExchanger.finish()
After that method is called, which returns all staked funds to the digital identity owner.
During the first 24 hours, the PrivateDataExchanger.finish() method can only be called by the data requester, after 24 hours - digital identity owner can call this method as well.
4. If it is not possible to decrypt the data, the data requester calls the PrivateDataExchanger.dispute() method, revealing the exchange key.
The Ethereum contract code identifies the cheater and transfers all staked funds to the party who behaved honestly.
The data requester has 24 hours to open a dispute, otherwise the exchange is considered valid and the digital identity owner
can get all staked funds.
This is how it looks in the state diagram:
At any time, the PrivateDataExchanger.getStatus() method can be used to get detailed information about the private data exchange.
To initiate the exchange of private data, the data requester must use PrivateDataExchanger.propose() method with these arguments:factKey
- - fact key name to request data forfactProviderAddress
- - data source addressexchangeStakeWei
- - amount in WEI to stakerequesterAddress
- - data requester address (the one who will submit the transaction)txExecutor
- - transaction executor function
Let's try proposing exchange for private fact using following parameters:
- digital identity address: 0x4026a67a2C4746b94F168bd4d082708f78d7b29f,0xd8CD4f4640D9Df7ae39aDdF08AE2c6871FcFf77E
- data source address: secret_message
- fact key: 10000000000000000 wei
- wei to stake: (which is equal to 0.01 ETH).0xd2Bb3Aa3F2c0bdA6D8020f3228EabD4A89d8B951
- requester address: (the one who will execute transaction)
`js
import { PrivateDataExchanger } from 'verifiable-data';
import BN from 'bn.js';
import IPFS from 'ipfs';
// Prepare web3 object
...
const exchanger = new PrivateDataExchanger(web3, 0x4026a67a2C4746b94F168bd4d082708f78d7b29f);
// txExecutor must be function which takes TransactionConfig object as a parameter (transaction configuration to execute),
// executes it and returns transaction receipt.
const txExecutor = async (txConfig) => {
// This is a simplified example of implementation
return web3.eth.sendTransaction(txConfig);
};
// ipfsClient can be any object that is able to communicate with IPFS as long as it implements
// interface IIPFSClient in 'verifiable-data'
const ipfsClient = new IPFS();
ipfsClient.on('ready', async () => {
const result = await exchanger.propose(
secret_message,0xd8CD4f4640D9Df7ae39aDdF08AE2c6871FcFf77E
,0xd2Bb3Aa3F2c0bdA6D8020f3228EabD4A89d8B951
new BN('10000000000000000', 10), // Because of long numbers BN library is used
,
txExecutor,
);
...
})
`
result variable will contain such object (with different values):
`js1
{
// This is a generated index which will be used to reference this data exchange session
// in later method
exchangeIndex: / A BN object, holding an integer like /,
// A generated exchanged key, which will be used to decrypt private data after digital identity owner accepts the exchange
exchangeKey: [72, 16, 88, ...],
// Hash of exchange key
exchangeKeyHash: [172, 44, 16, ...],
}
`
To get detailed information about private data exchange session, use PrivateDataExchanger.getStatus() and provide exchange index.
Let's get status for exchange index 1 we proposed in previous section:`js
...
const status = await exchanger.getStatus(new BN(1));
...
`
status variable will contain such object (with different values):
`js
{
// IPFS hash of directory where the encrypted data with it's metadata is stored.
dataIpfsHash: 'Qmabcde...',
// Encrypted exchange key
encryptedExchangeKey: [211, 41, 28, ...],
// Hash of exchange key
exchangeKeyHash: [172, 44, 16, ...],
// Hash of secret data encryption key
dataKeyHash: [111, 42, 89, ...],
// Encrypted secret data encryption key
encryptedDataKey: [132, 231, 15, ...],
// Fact key that was requested
factKey: 'secret_message',
// Data source address
factProviderAddress: '0xd8CD4f4640D9Df7ae39aDdF08AE2c6871FcFf77E',
// Digital identity owner address
passportOwnerAddress: '0xD101709569D2dEc41f88d874Badd9c7CF1106AF7',
// Amount in WEI staked by passport owner. Since exchange was not accepted yet - amount will be 0
passportOwnerStaked: / BN object with value 0 /,
// Private data requester address
requesterAddress: '0xd2Bb3Aa3F2c0bdA6D8020f3228EabD4A89d8B951',
// Amount in WEI staked by requester
requesterStaked: / BN object with value 10000000000000000 /,
// Current data exchange state. Can be 0 (Closed), 1 (Proposed), 2 (Accepted)
// Use ExchangeState enum for possible values
state: 1,
// Date when exchange expires
stateExpirationTime: / Date object with value like 2019-06-25 22:10:15 /,
}
`
To accept the private data exchange after proposition, digital identity owner should execute PrivateDataExchanger.accept() method providing the following parameters:exchangeindex
- - index of private data exchange to acceptpassportOwnerPrivateKey
- - digital identity owner's Ethereum wallet private keyipfsClient
- - IPFS clienttxExecutor
- - transaction executor function
Let's accept data exchange with index 1 which we proposed previously:`js
...
await exchanger.accept(new BN(1), '
...
`
After a private data exchange proposition is accepted, the data requester can read the private data by calling PrivateDataExchanger.getPrivateData() and providing the following parameters:exchangeindex
- - index of private data exchange to read data fromexchangeKey
- - exchange key, which is generated and known by data requester after propositionipfsClient
- - IPFS client
Let's read private data for exchange index 1 which was accepted in previous step:`js
...
const data = await exchanger.getPrivateData(new BN(1), [72, 16, 88, ...], ipfsClient);
...
`
data will contain byte array of decrypted private data.
If the digital identity owner ignored the request for the private data exchange, then after 24 hours, the data requester may close the request and return the staked funds by calling PrivateDataExchanger.timeout() method.
Here is how data requester can close the private data exchange with index 1:
`js
...
await exchanger.timeout(new BN(1), txExecutor);
...
`
After the data requester successfully read the private data, he can confirm this by invoking the PrivateDataExchanger.finish() method.
When executing this method, the funds staked by the data requester and digital identity owner will be transferred to the digital identity owner.
If the data requester does not send the finalization request withing a predefined timespan (24 hours), the digital identity owner is allowed to finalize private data exchange, preventing the escrow being locked-up indefinitely.
Here is how data requester or digital identity owner can finish the private data exchange with index 1:
`js
...
// For data requester
await exchanger.finish(new BN(1), 0xd2Bb3Aa3F2c0bdA6D8020f3228EabD4A89d8B951, txExecutor);
// OR for digital identity owner after 24h
await exchanger.finish(new BN(1), 0xD101709569D2dEc41f88d874Badd9c7CF1106AF7, txExecutor);
...
`
If it is not possible to decrypt the data, the data requester calls the PrivateDataExchanger.dispute() command within 24 hours after acceptance,
revealing the exchange key. The logic of the digital identity is the arbitrator who determines who the cheater is.
This is possible due to the fact that in the digital identity the hashes of both the data encryption key and the exchange key are saved, and the data encryption key is XORed with the exchange key during the private data exchange acceptance by the digital identity owner.
When resolving a dispute, all staked funds are transferred to the side that behaved honestly.
dispute methods takes these parameters:exchangeindex
- - index of private data exchange to disputeexchangeKey
- - exchange key, which is generated and known by data requester after propositiontxExecutor
- - transaction executor
Let's simulate a situation where data requester raises a dispute where he pretends that he is not able to decrypt the data. Let's assume that exchange is accepted as in Accepting private data exchange. From there if data requester calls dispute method using:
`js
...
const disputeResult = await exchanger.dispute(new BN(1), [72, 16, 88, ...], txExecutor);
...
`
disputeResult will contain such information:`js
{
// Status indicated whether requester succeeded disputing. If result is false then
// it means data requester has cheated and all staked funds is transferred to digital identity owner (and vice-versa)
success: false,
// Address of side who cheated (digital identity owner or data requester)
cheaterAddress: '0xd2Bb3Aa3F2c0bdA6D8020f3228EabD4A89d8B951',
}
`
As we can see data requester has been decided as as cheater and all staked funds were transferred to digital identity owner.
Using this SDK it is not possible to cheat as a digital identity owner. However, this possibility still remains in case fraudulent digital identity owner would call digital identity contract methods directly by providing incorrectly encrypted data.
A written fact to the passport always has the address of data source which has provided the fact. However, sometimes it is desirable to know more information about data source, like its name, website, etc. This is where FactProviderRegistry contract comes into the play - it keeps that information about data sources.
Information about data sources can be written only by data source registry owner, but can be read by anyone.
To manage your own list of data sources' info - deploy FactProviderRegistry contract.
Monetha has already deployed this contract to Ropsten and Mainnet networks:
| Network | Address |
|---------------|----------------------------------------------|
| Ropsten | 0xf9dbC37BBdC68E0Ba03185F1877059C595DcF083 |
| Mainnet | 0xD4666f08A40dFD0945Cac5aB83fF04625a60664C |
SDK provides a FactProviderManager class, which allows easy creation, update, delection and reading of data source info from registry. For all operations you will have to know registryAddress, which is an address of data source registry contract.
Write data source information to registry using FactProviderManager.setInfo as in example:
`js
import { FactProviderManager } from 'verifiable-data';
const manager = new FactProviderManager(web3, registryAddress);
// txConfig must be signed by registryOwnerAddress when sending it to network
const txConfig = await manager.setInfo(factProviderAddress, {
name: 'Data source display name',
// passport is an optional property which specifies data source's own digital identity
// if it has any
passport: '0x1234567890123456789012345678901234567890',
website: 'https://www.data-source-website.io',
}, registryOwnerAddress);
// ... submit txConfig in your code
`
The same method can be used for initial information writing as well as updating. Info can only be written by registry owner.
Delete data source information from registry using FactProviderManager.deleteInfo as in example:
`js
import { FactProviderManager } from 'verifiable-data';
const manager = new FactProviderManager(web3, registryAddress);
// txConfig must be signed by registryOwnerAddress when sending it to network
const txConfig = await manager.deleteInfo(factProviderAddress, registryOwnerAddress);
// ... submit txConfig in your code
`
NOTE: this is not real deletion, since it is impossible to delete anything from blockchain. This method just makes sure that if anyone tries to read info about this data source using getInfo - it will return null. However, historical info could still be reached through transaction history. Info can only be deleted by registry owner.
Read data source information from registry using FactProviderManager.getInfo as in example:
`js
import { FactProviderManager } from 'verifiable-data';
const manager = new FactProviderManager(web3, registryAddress);
const info = await manager.getInfo(factProviderAddress);
`
where info will be like
`js
{
name: 'Data source display name',
// property which specifies data source's own digital identity, if it has any
passport: '0x123456...',
website: 'https://www.data-source-website.io',
},
`
Info can be read by anyone.
Quorum™ is an enterprise-focused version of Ethereum.
It's ideal for any application requiring high speed and high throughput processing of private transactions within a
permissioned group of known participants.
In order to play with our SDK on Quorum network, you need to run Quorum network somewhere. The easiest way to run Quorum
network of 7 nodes locally is by using example provided by Quorum.
When nodes are up and running, you must deploy PassportLogic, PassportLogicRegistry and PassportFactory smart contracts. You will find latest versions of those contracts in our contracts Github repository.
To use SDK with Quorum's public transactions - no special configuration is needed for SDK and it can be used same was as with public Ethereum networks. However, in order to use Quorum's private transactions, signing of transactions is done differently.
Our SDK provides extension points where Quorum's custom behavior can be achieved. An example of SDK usage with Quotum can be seen in integration-tests/test/facts.ts.
If you run integration tests using using npm run test:quorum-private, then there are special options passed to FactWriter, FactReader and other constructors:
`js
import { ext } from 'verifiable-data';
const options: IEthOptions = {
// Quorum modifies transactions after they were signed and then encodes them in Enclave.
// This extension takes care of returning transactions and decoding transactions, as well as recovering sender's public key.
txRetriever: ext.quorum.getPrivateTx,
};
``